Comment augmenter rapidement le transfert de puissance des dispositifs USB-C à 100 W avec une programmation minimale
Avec la contribution de Rédacteurs européens de DigiKey
2023-08-10
Avec la prolifération des ports USB Type-C (USB-C), de nombreux utilisateurs comptent sur eux pour fournir des niveaux de puissance électrique toujours plus élevés pour une multitude d'appareils connectés. Cependant, la spécification USB-C limite l'alimentation de base d'un dispositif « Type-C uniquement » à un maximum de 15 watts (W) (5 volts (V), 3 ampères (A)).
Pour surmonter cette limitation, les concepteurs peuvent ajouter USB Power Delivery (PD) et créer un dispositif Type-C PD capable de fournir jusqu'à 100 W (20 V, 5 A) dans la plage de puissance standard (SPR). Désormais, au lieu de programmer laborieusement le protocole USB PD complet, les développeurs peuvent facilement configurer un contrôleur PD prêt à l'emploi et ajouter des fonctionnalités PD personnalisées et optimisées aux chargeurs CA/CC et aux ports USB commandés en courant.
Cet article fournit un aperçu des exigences de base pour les systèmes PD. Il présente ensuite le contrôleur PD FUSB15101MNTWG d'onsemi et montre comment commencer rapidement à configurer le micrologiciel du contrôleur préprogrammé à l'aide de cartes d'évaluation, de logiciels de développement, d'adaptateurs de programmation/débogage et d'un analyseur de protocole PD.
Convertisseur à découpage avec régulation de puissance contrôlée par protocole
Autrefois, les chargeurs muraux analogiques pour dispositifs alimentés par batterie étaient constitués de seulement deux composants : un transformateur et un redresseur. Aujourd'hui, la nécessité d'un plus haut rendement, d'une plus grande flexibilité et d'une miniaturisation continue fait que l'alimentation de dispositifs électroniques, même simples, est devenue une entreprise complexe. Les convertisseurs à découpage basés sur des microcontrôleurs doivent maintenant négocier dynamiquement leur puissance de sortie avec des charges intelligentes connectées via un protocole complexe.
USB PD est l'un de ces protocoles. Dans la version 3.1, il coordonne jusqu'à 240 W d'alimentation électrique via un câble de connexion intelligent EMCA (Electronically Marked Cable Assembly), USB Type-C tout en maintenant la rétrocompatibilité avec les anciennes normes USB. Cependant, le contrôle de transmission d'alimentation PD dynamique via le connecteur USB-C à 24 broches va bien au-delà des tensions de contrôle statiques sur les lignes de données de l'interface USB à quatre fils classique.
Un dispositif USB PD peut fonctionner comme une source d'alimentation de port côté aval (DFP), comme un consommateur d'alimentation (ou « collecteur ») de port côté amont (UFP) ou en mode de port double rôle (DRP). Un dispositif source PD commute en interne les résistances d'excursion haute sur deux lignes de commande (CC1 et CC2) ; un dispositif collecteur PD s'identifie via des résistances d'excursion basse internes.
Les deux lignes CC sont utilisées simultanément pour transmettre des messages PD d'une longueur maximum de 356 bits à une fréquence d'horloge de 300 kilohertz (kHz) (Figure 1). Des messages de contrôle courts coordonnent le flux de messages entre deux partenaires de port, tandis que des messages de données plus longs sont utilisés pour négocier la puissance et contrôler l'autotest intégré (BIST) ou transmettre du contenu spécifique aux OEM.
Figure 1 : La structure d'un message PD peut atteindre dynamiquement une longueur de 356 bits. (Source de l'image : Cypress Semiconductor, via embedded.com)
Négociation de puissance entre les dispositifs PD
La plage SPR USB PD 3.0 définit plusieurs niveaux de tension fixes entre 5 V et 20 V et ne prend en charge que les profils de puissance statiques jusqu'à 100 W. À l'aide de l'extension d'alimentation programmable (PPS), un dispositif collecteur USB peut demander en temps réel une tension à la source d'alimentation USB comprise entre 3 V et 21 V par incréments de 20 millivolts (mV), selon ses besoins.
L'alimentation programmable simplifie ainsi l'électronique du convertisseur à découpage dans le dispositif mobile, réduit la dissipation de chaleur et accélère la charge en optimisant l'adaptation de puissance. USB PD 3.1 définit une plage de puissance étendue (EPR) jusqu'à un maximum de 240 W et utilise une source de tension ajustable (AVS) pour réguler la tension de bus dans une plage plus élevée entre 15 V et 48 V.
Étant donné qu'une valeur de 3 A dépasse déjà le courant admissible des câbles USB ordinaires, l'USB-IF (USB Implementers Forum) stipule que des câbles EMCA spéciaux doivent être utilisés. Ils se caractérisent par des sections de fil et des isolants de câble plus épais. Les puces E-Marker dans les fiches de câble confirment ces fonctionnalités de câble renforcées avec le protocole PD. Elles influencent ainsi la négociation de puissance entre le dispositif source et le dispositif collecteur.
La communication PD utilise des codes K spéciaux pour délimiter les messages. La séquence de code K spéciale qui indique le début d'une séquence est appelée SOP (Start Of Packet). Trois séquences sont définies : SOP, SOP' et SOP'', afin qu'un DFP (une source d'alimentation telle qu'un adaptateur de charge réseau PD) puisse communiquer en tant qu'initiateur avec l'une des deux puces E-Marker dans les connecteurs de câble EMCA, ainsi qu'avec l'UFP (collecteur d'alimentation USB).
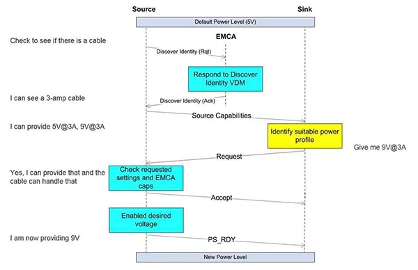
L'organigramme de la Figure 2 montre l'échange de messages lors d'une négociation d'alimentation réussie entre deux dispositifs PD connectés via un câble EMCA.
Figure 2 : Négociation d'alimentation réussie entre deux dispositifs USB PD via un câble EMCA. Note : Rqt = Request (demande) ; Ack = Acknowledge (accusé de réception). (Source de l'image : Cypress Semiconductor, via embedded.com)
Configurer au lieu de programmer
La complexité du protocole PD implique un exercice de programmation fastidieux pour le développeur. Une approche plus rapide consiste à configurer à la place un contrôleur USB PD préprogrammé avec des fonctionnalités personnalisées. Un exemple de contrôleur est le FUSB15101MNTWG d'onsemi. Il s'agit d'un contrôleur USB PD 3.1 hautement intégré qui peut contrôler le régulateur à découpage côté primaire d'un adaptateur CA/CC via un photocoupleur, ou contrôler directement un régulateur de courant de port CC/CC.
Cette solution tout-en-un minimise la complexité des circuits grâce à des périphériques matériels optimisés, notamment des convertisseurs numérique-analogique et analogique-numérique, une détection de température NTC et des circuits d'attaque de grille NMOS. Le micrologiciel open-source avec une interface de programmation (API), et l'environnement de développement intégré (IDE) basé sur Eclipse facilitent la programmation.
Le FUSB15101 intègre un processeur Arm® Cortex®-M0+ haut rendement avec une interface UART et prend en charge la spécification PPS, régulant la tension de sortie de 3,3 V à 21 V. Il offre une régulation programmable de tension constante (CV) et de courant constant (CC) et compense les pertes de câble. Des fonctions de protection contre la surtension, la sous-tension, la surintensité et la surchauffe sont également disponibles, ainsi que des diodes de protection contre les surtensions sur les broches du connecteur USB-C. Le contrôleur PD prend en charge l'alimentation VCONN pour les puces E-Marker dans les câbles EMCA, tandis que ses modes inactif et veille répondent aux exigences CoC et DOE.
Les applications typiques incluent les suivantes :
- Adaptateur CA/CC compatible USB PD (voir Application 1)
- Ports CC/CC compatibles USB PD (voir Application 2)
Application 1 : alimentation à découpage CA/CC avec sortie USB PD
Dans cette application, le contrôleur USB PD FUSB15101 contrôle le régulateur à découpage indirect quasi-résonant (QR) NCP1345Q02D1R2G sur le côté primaire d'une alimentation à découpage CA/CC via un photocoupleur. Le NCP1345 fonctionne de 9 V à 38 V à partir d'un enroulement auxiliaire du transformateur tout en utilisant un deuxième enroulement auxiliaire pour générer une tension quatre fois plus élevée afin de fournir une tension de commutation suffisante pour un MOSFET à de faibles tensions de sortie USB de 3,3 V. Côté secondaire, le contrôleur NCP4307AASNT1G contrôle le redressement synchrone. La combinaison des trois circuits intégrés résulte en une alimentation qui atteint constamment un rendement d'environ 90 % sur les différents profils de puissance PD.
La Figure 3 montre le schéma de circuit principal d'un chargeur secteur PPS USB-C PD 3.0 basé sur les trois circuits intégrés qui délivrent 65 W (20 V/3,25 A).
Figure 3 : Dans cette solution pour chargeurs muraux USB PD, le FUSB15101 contrôle le régulateur à découpage indirect QR NCP1345 sur le côté primaire de l'alimentation à découpage CA/CC via un photocoupleur. (Source de l'image : onsemi)
Les programmeurs peuvent lancer leur propre application d'alimentation USB PD en utilisant la carte d'évaluation NCP1342PD65WGEVB d'onsemi, illustrée à la Figure 4.
Figure 4 : À l'aide de la carte d'évaluation de chargeur mural USB-C PD 3.0 NCP1342PD65WGEVB, les programmeurs peuvent commencer immédiatement. (Source de l'image : onsemi)
La bobine d'arrêt de stockage de cette carte, sous la forme d'un transformateur RM8 compact, fournit une puissance de sortie de 60 W (20 V/3 A). Le régulateur à découpage indirect quasi-résonant NCP1342BMDCDD1R2G fonctionne de 9 V à 28 V à partir d'un seul enroulement auxiliaire. Convenant au développement d'adaptateurs USB PD et de convertisseurs de puissance autonomes hautes performances, il présente un repli de fréquence rapide (RFF) pour un rendement amélioré sur toute la plage de charge. Un condensateur de décharge X2 actif intégré élimine le recours à des résistances de décharge et permet une consommation d'énergie inférieure à 40 milliwatts (mW) à vide.
Application 2 : contrôleur de courant CC/CC pour un port USB PD
Dans cette application, le contrôleur USB PD FUSB15101 commande le contrôleur de convertisseur CC/CC abaisseur/élévateur, élévateur/abaisseur à quatre étages NCV81599MWTXG. Cela permet d'étendre un port USB-C autrement limité à 15 W à une source d'alimentation PD qui fournit plus de 60 W et est alimentée par l'alimentation CC interne du dispositif ou une batterie (Figure 5).
Figure 5 : Dans cette application de contrôleur de courant de port CC/CC, le FUSB15101 commande directement le contrôleur de convertisseur CC/CC à quatre étages NCV81599. (Source de l'image : onsemi)
Les développeurs peuvent gagner du temps et commencer à tester et à programmer immédiatement avec le NCV81599 en utilisant la carte d'évaluation FUSB3307MPX-PPS-GEVB. Ce circuit de régulateur de courant CC/CC convertit un port USB en une source de courant PPS PD 3.0, qui délivre jusqu'à 5 A à des tensions de bus de 3,3 V à 21 V (Figure 6). Le circuit est capable de détecter les câbles E-Marker et peut être utilisé de manière autonome ou connecté à un équipement de test.
Figure 6 : Le FUSB3307MPX-PPS-GEVB est une carte d'évaluation pour le NCV81599, qui transforme les ports USB en une source d'alimentation PPS PD 3.0. (Source de l'image : onsemi)
Une alimentation CC ou une batterie alimente l'entrée VBAT de la carte FUSB3307 avec une tension de 4,5 V à 32 V. Le circuit gère la régulation de tension constante (CV) ou de courant constant (CC) et dispose d'une protection contre les conditions de surtension, de sous-tension, de court-circuit, de surchauffe et de défaut de câble.
Programmation du FUSB15101
Le micrologiciel FUSB15010 est un pilote de contrôleur Type-C PD hautement optimisé qui prend en charge le processeur Arm Cortex-M0+ intégré. Le micrologiciel a la flexibilité de gérer de nouveaux messages PD ainsi que des flux d'état Type-C supplémentaires. Le code est organisé de manière modulaire, séparant le code source de l'application, la couche d'abstraction matérielle, le code dépendant de la plateforme et les fonctions principales USB Type-C PD.
Les fonctions PD principales sont configurables via les options de création de projet ou en modifiant le fichier d'informations du fournisseur "vif_info.h". La base de code inclut un projet d'exemple Eclipse qui peut être compilé à l'aide de l'IDE, permettant un démarrage plus rapide pour l'évaluation du contrôleur autonome Type-C PD.
Le Tableau 1 résume les profils PD pris en charge par le FUSB15101 ; PDO est l'objet de distribution de puissance.
|
Tableau 1 : Profils PD pris en charge par le FUSB15101. (Source du tableau : onsemi)
Comme mentionné, les paramètres d'un profil de charge peuvent être modifiés très facilement dans le fichier "vif_info.h". Le code suivant montre comment changer le courant maximum dans PDO 4 de 20 V/3 A à 20 V/3,25 A :
Valeurs PDO actuelles :
#define PORT_A_SRC_PDO_VOLTAGE_4 400 // 20000 mV
#define PORT_A_SRC_PDO_MAX_CURRENT_4 300 // 3,00 A
Nouvelles valeurs PDO :
#define PORT_A_SRC_PDO_VOLTAGE_4 400 // 20000 mV
#define PORT_A_SRC_PDO_MAX_CURRENT_4 325 // 3,25 A
Vous trouverez plus de détails et d'instructions sur l'installation de l'IDE, ainsi que sur l'importation du micrologiciel et la compilation du fichier binaire dans le guide FUSB15101EVBSPG.
L'installation des outils de programmation et la procédure de flash unique sont décrites dans le manuel d'utilisation UM70086-D. Le 8.08.91 J-LINK EDU MINI de Segger Microcontroller Systems est un adaptateur de programmation et de débogage Arm Cortex-M approprié pour faciliter le développement.
Vérification de la communication PD
Pour vérifier la communication entre deux périphériques USB PD, les développeurs peuvent utiliser l'analyseur de protocole CY4500 d'Infineon Technologies, qui prend en charge les spécifications USB PD 3.0 et USB-C. Il permet d'effectuer des tests non intrusifs et de capturer des messages de protocole précis sur les lignes CC. Le logiciel d'analyse EZ-PD associé répertorie en détail tous les messages d'un dialogue entre deux dispositifs USB PD et un câble EMCA (Figure 7).
Figure 7 : Le logiciel d'analyse EZ-PD suit le dialogue entre deux dispositifs USB PD sur les lignes CC. (Source de l'image : Infineon Technologies)
Conclusion
Bien qu'il soit important de comprendre les bases du protocole USB PD afin d'adapter les conceptions pour répondre aux besoins de puissance croissants des dispositifs des utilisateurs finaux, il s'agit d'un protocole complexe qui peut nécessiter une programmation approfondie. Pour gagner du temps, les développeurs peuvent utiliser des contrôleurs USB PD préprogrammés et hautement intégrés pour augmenter la puissance USB-C de 15 W à plus de 100 W. Les chargeurs USB CA/CC ainsi que les ports USB CC/CC peuvent être améliorés avec des fonctionnalités PD personnalisées en configurant simplement le contrôleur PD. L'utilisation de cartes d'évaluation et d'un analyseur de protocole PD facilite le processus de développement.
Avertissement : les opinions, convictions et points de vue exprimés par les divers auteurs et/ou participants au forum sur ce site Web ne reflètent pas nécessairement ceux de DigiKey ni les politiques officielles de la société.




